参考答案
防御 SQL 注入攻击的方法(附思维导图):
1. sql 预编译是代码层防止 sql 注入攻击的最佳方案
public List<Course> orderList(String studentId){
String sql = "select id,course_id,student_id,status from course where student_id = ?";
return jdbcTemplate.query(sql,new Object[]{studentId},new BeanPropertyRowMapper(Course.class));
}
这样我们传进来的参数 4 or 1 = 1就会被当作是一个student_id,所以就不会出现sql注入了。
2. 确认每种数据的类型,比如是数字,数据库则必须使用int类型来存储。
3. 规定数据长度,能在一定程度上防止sql 注入。
4. 严格限制数据库权限,能最大程度减少 sql 注入的危害。
5. 避免直接响应一些 sql 异常信息,sql 发生异常后,自定义异常进行响应。
6. 过滤参数中含有的一些数据库关键词。
@Component
public class SqlInjectionFilter implements Filter {
@Override
public void doFilter(ServletRequest servletRequest, ServletResponse servletResponse, FilterChain chain) throws IOException, ServletException {
HttpServletRequest req=(HttpServletRequest)servletRequest;
HttpServletRequest res=(HttpServletRequest)servletResponse;
//获得所有请求参数名
Enumeration params = req.getParameterNames();
String sql = "";
while (params.hasMoreElements()) {
// 得到参数名
String name = params.nextElement().toString();
// 得到参数对应值
String[] value = req.getParameterValues(name);
for (int i = 0; i < value.length; i++) {
sql = sql + value[i];
}
}
if (sqlValidate(sql)) {
throw new IOException("您发送请求中的参数中含有非法字符");
} else {
chain.doFilter(servletRequest,servletResponse);
}
}
/**
* 关键词校验
* @param str
* @return
*/
protected static boolean sqlValidate(String str) {
// 统一转为小写
str = str.toLowerCase();
// 过滤掉的sql关键字,可以手动添加
String badStr = "'|and|exec|execute|insert|select|delete|update|count|drop|*|%|chr|mid|master|truncate|" +
"char|declare|sitename|net user|xp_cmdshell|;|or|-|+|,|like'|and|exec|execute|insert|create|drop|" +
"table|from|grant|use|group_concat|column_name|" +
"information_schema.columns|table_schema|union|where|select|delete|update|order|by|count|*|" +
"chr|mid|master|truncate|char|declare|or|;|-|--|+|,|like|//|/|%|#";
String[] badStrs = badStr.split("\\|");
for (int i = 0; i < badStrs.length; i++) {
if (str.indexOf(badStrs[i]) >= 0) {
return true;
}
}
return false;
}
}
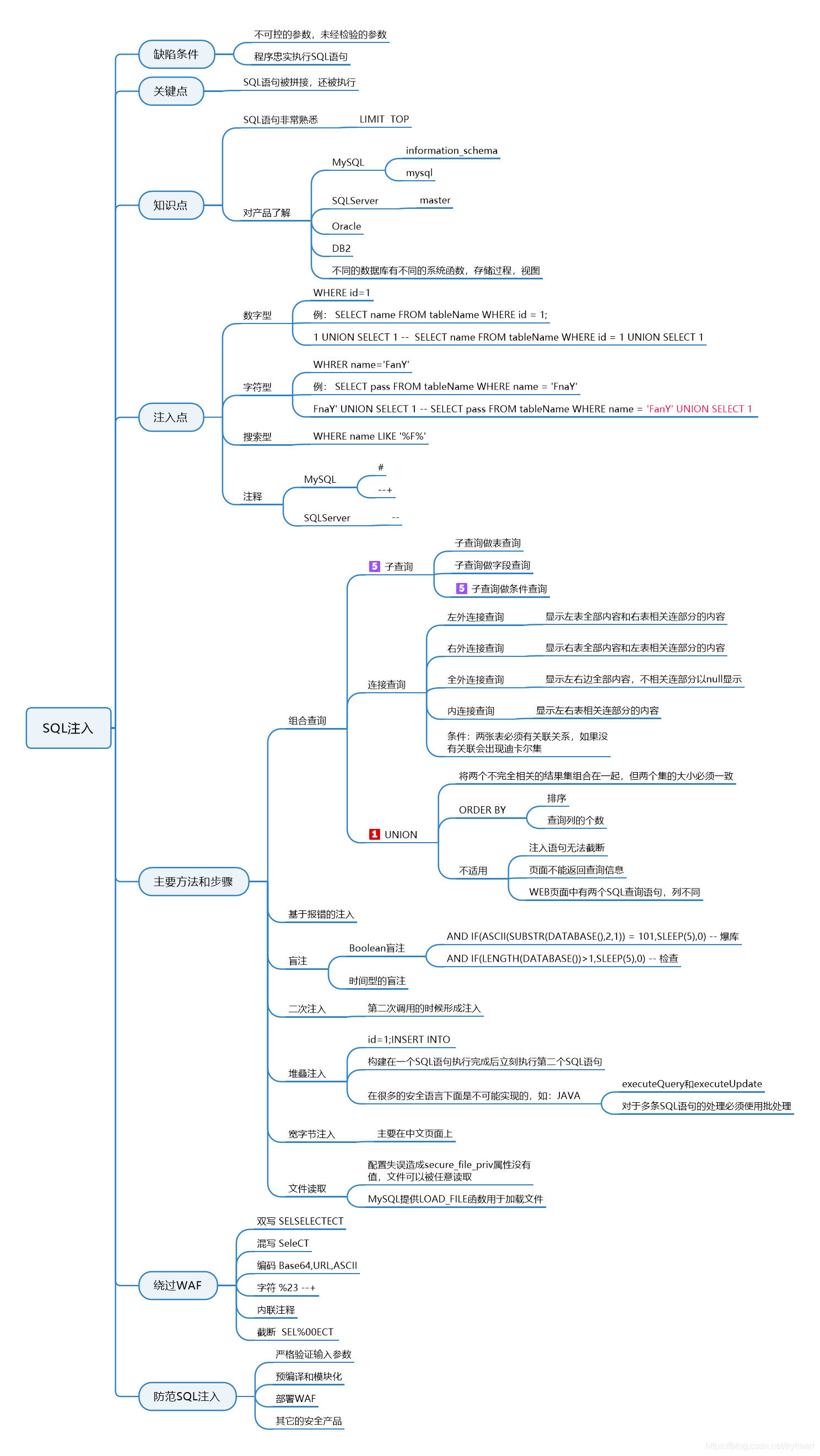
防御 SQL 注入攻击实现思维导图

以上,是网络安全面试题【怎么防御 SQL 注入攻击】的参考答案。
输出,是最好的学习方法。
欢迎在评论区留下你的问题、笔记或知识点补充~
—end—
